cancel
Showing results for 
Search instead for 
Did you mean: 
amit_kothari
Employee
Employee

Introduction

We can use external SQL query tools like DbVisualizer or PSequel to connect to Incorta and run Postgres SQL against Incorta data. Here are the steps to enable it.

Incorta Cloud

In the Cloud Console, click on your cluster, go to the Configuration tab, enable external BI tools connections, and copy the SQL Interface connection string; this is the JDBC URL that will be used to configure the connection in the external tool.

amit_kothari_1-1663181298719.png

On-Premises

1) Enable the sqli service in CMC

2)Ensure that the SQL app is enabled from the Incorta CMC and that adequate memory and cores are assigned to it.

amit_kothari_0-1648229386520.png

Configure Connection

Once you have enabled the External BI Tools/SQL App, go to your client and download a query tool like DbVisualizer.

Open the query tool, create a new PostgreSQL connection and configure the Database server as the Incorta server hostname or IP address. For Incorta cloud, get the host and port from the URL you copied. For On Premises, the port can be either 5436, which is recommended (engine port with spark fallback), or 5442 (routes directly to spark). Make sure the port you choose is open (both should probably be open).

Click on Ping Server, and if that works, click on Connect.

amit_kothari_1-1648229386636.png

Connect and Query

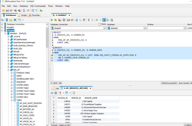
Now connect to Incorta and test a SQL query, please note that schema and table names are case sensitive

amit_kothari_2-1648229386780.png  
Best Practices Index
Best Practices

Just here to browse knowledge? This might help!

Contributors
Version history
Last update:
‎03-25-2025 09:12 PM
Updated by: